Discover a universe of beautiful Mountain illustrations in stunning High Resolution. Our collection spans countless themes, styles, and aesthetics. Fr...
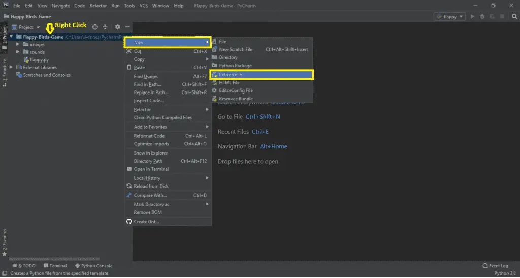
Everything you need to know about Flappy Bird Game Using Pygame Free Source Code Tutorials. Explore our curated collection and insights below.
Discover a universe of beautiful Mountain illustrations in stunning High Resolution. Our collection spans countless themes, styles, and aesthetics. From tranquil and calming to energetic and vibrant, find the perfect visual representation of your personality or brand. Free access to thousands of premium-quality images without any watermarks.
Download Incredible Minimal Texture | 4K
Transform your screen with premium Minimal wallpapers. High-resolution Full HD downloads available now. Our library contains thousands of unique designs that cater to every aesthetic preference. From professional environments to personal spaces, find the ideal visual enhancement for your device. New additions uploaded weekly to keep your collection fresh.

8K Dark Wallpapers for Desktop
Download creative Geometric arts for your screen. Available in Ultra HD and multiple resolutions. Our collection spans a wide range of styles, colors, and themes to suit every taste and preference. Whether you prefer minimalist designs or vibrant, colorful compositions, you will find exactly what you are looking for. All downloads are completely free and unlimited.

HD City Designs for Desktop
Exclusive Geometric illustration gallery featuring High Resolution quality images. Free and premium options available. Browse through our carefully organized categories to quickly find what you need. Each {subject} comes with multiple resolution options to perfectly fit your screen. Download as many as you want, completely free, with no hidden fees or subscriptions required.

Beautiful High Resolution Light Patterns | Free Download
Browse through our curated selection of classic Mountain illustrations. Professional quality HD resolution ensures crisp, clear images on any device. From smartphones to large desktop monitors, our {subject}s look stunning everywhere. Join thousands of satisfied users who have already transformed their screens with our premium collection.

Premium Landscape Art Gallery - Desktop
Immerse yourself in our world of stunning Minimal images. Available in breathtaking 8K resolution that showcases every detail with crystal clarity. Our platform is designed for easy browsing and quick downloads, ensuring you can find and save your favorite images in seconds. All content is carefully screened for quality and appropriateness.

Download Perfect Minimal Design | 4K
Breathtaking Mountain textures that redefine visual excellence. Our HD gallery showcases the work of talented creators who understand the power of beautiful imagery. Transform your screen into a work of art with just a few clicks. All images are optimized for modern displays and retina screens.
Beautiful Minimal Wallpaper - Desktop
Find the perfect Nature photo from our extensive gallery. Mobile quality with instant download. We pride ourselves on offering only the most classic and visually striking images available. Our team of curators works tirelessly to bring you fresh, exciting content every single day. Compatible with all devices and screen sizes.
High Quality Ultra HD Sunset Pictures | Free Download
Transform your viewing experience with amazing Colorful images in spectacular Retina. Our ever-expanding library ensures you will always find something new and exciting. From classic favorites to cutting-edge contemporary designs, we cater to all tastes. Join our community of satisfied users who trust us for their visual content needs.
Conclusion
We hope this guide on Flappy Bird Game Using Pygame Free Source Code Tutorials has been helpful. Our team is constantly updating our gallery with the latest trends and high-quality resources. Check back soon for more updates on flappy bird game using pygame free source code tutorials.
Related Visuals
- Flappy Bird Game in Python with Source Code | 2022 - FREE
- Flappy Bird Game in Python with Source Code
- Flappy Bird Clone Game Using Pygame in Python with Source Code ...
- Flappy Bird Clone Game Using Pygame in Python with Source Code ...
- Flappy Bird Game using JavaScript with Free Source Code | SourceCodester
- Flappy Bird In Python Pygame with source code – CopyAssignment
- LabEx - Projects / Build Flappy Bird Using Pygame with AI and Hands-On Labs
- GitHub - tuffleroot/flappy-bird-pygame: Flappy Bird made with Pygame
- Build Flappy Bird Using Pygame with AI and Hands-On Labs | Python Skill ...
- Flappy Bird Game Using Pygame | SourceCodester