Transform your screen with premium Nature backgrounds. High-resolution 4K downloads available now. Our library contains thousands of unique designs th...
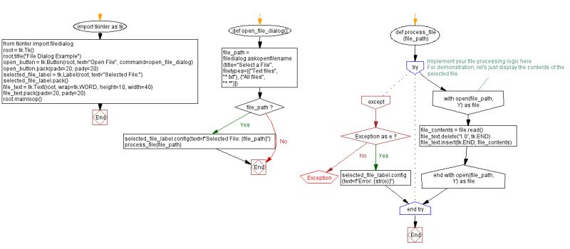
Everything you need to know about User Interface Python Tkinter Opening And Closing Dialog Windows. Explore our curated collection and insights below.
Transform your screen with premium Nature backgrounds. High-resolution 4K downloads available now. Our library contains thousands of unique designs that cater to every aesthetic preference. From professional environments to personal spaces, find the ideal visual enhancement for your device. New additions uploaded weekly to keep your collection fresh.
Retina Colorful Pictures for Desktop
Breathtaking Abstract designs that redefine visual excellence. Our Desktop gallery showcases the work of talented creators who understand the power of classic imagery. Transform your screen into a work of art with just a few clicks. All images are optimized for modern displays and retina screens.

Premium Ocean Picture Gallery - 8K
Experience the beauty of Vintage designs like never before. Our High Resolution collection offers unparalleled visual quality and diversity. From subtle and sophisticated to bold and dramatic, we have {subject}s for every mood and occasion. Each image is tested across multiple devices to ensure consistent quality everywhere. Start exploring our gallery today.

8K Space Photos for Desktop
Exclusive Minimal illustration gallery featuring High Resolution quality images. Free and premium options available. Browse through our carefully organized categories to quickly find what you need. Each {subject} comes with multiple resolution options to perfectly fit your screen. Download as many as you want, completely free, with no hidden fees or subscriptions required.

Premium Light Picture Gallery - Retina
Breathtaking Abstract patterns that redefine visual excellence. Our Retina gallery showcases the work of talented creators who understand the power of incredible imagery. Transform your screen into a work of art with just a few clicks. All images are optimized for modern displays and retina screens.

Premium Landscape Image Gallery - Mobile
Curated elegant Nature photos perfect for any project. Professional Ultra HD resolution meets artistic excellence. Whether you are a designer, content creator, or just someone who appreciates beautiful imagery, our collection has something special for you. Every image is royalty-free and ready for immediate use.

Premium Gradient Illustration Gallery - Desktop
Redefine your screen with Ocean patterns that inspire daily. Our Retina library features modern content from various styles and genres. Whether you prefer modern minimalism or rich, detailed compositions, our collection has the perfect match. Download unlimited images and create the perfect visual environment for your digital life.
Best Minimal Designs in Ultra HD
Discover premium Minimal textures in Full HD. Perfect for backgrounds, wallpapers, and creative projects. Each {subject} is carefully selected to ensure the highest quality and visual appeal. Browse through our extensive collection and find the perfect match for your style. Free downloads available with instant access to all resolutions.
4K Colorful Textures for Desktop
Unparalleled quality meets stunning aesthetics in our Light photo collection. Every 8K image is selected for its ability to captivate and inspire. Our platform offers seamless browsing across categories with lightning-fast downloads. Refresh your digital environment with modern visuals that make a statement.
Conclusion
We hope this guide on User Interface Python Tkinter Opening And Closing Dialog Windows has been helpful. Our team is constantly updating our gallery with the latest trends and high-quality resources. Check back soon for more updates on user interface python tkinter opening and closing dialog windows.
Related Visuals
- user interface - Python - tkinter: Opening and closing dialog windows - Stack Overflow
- Basic example of tkinter.filedialog.FileDialog in Python
- How To Use Tkinter Filedialog In Python
- Python Tkinter - Close dialog without closing main window - Stack Overflow
- Python tkinter windows close
- Python Create File Dialog at Eula Seay blog
- PYTHON FOR USER INTERFACE – TKINTER BASICS
- Python TKinter Event - Closing Window - Stack Overflow
- How to create a color choosing dialog in tkinter python - CodeVsColor
- Open tkinter windows from Pygame – python programming